Uploaded Model
- Developed by: Salt AI
- License: apache-2.0
- Finetuned from model: unsloth/llama-3-70b-bnb-4bit
This is a llama3-70b model that was finetuned on ComfyUI data. This model can generate ComfyUI JSONs from text.
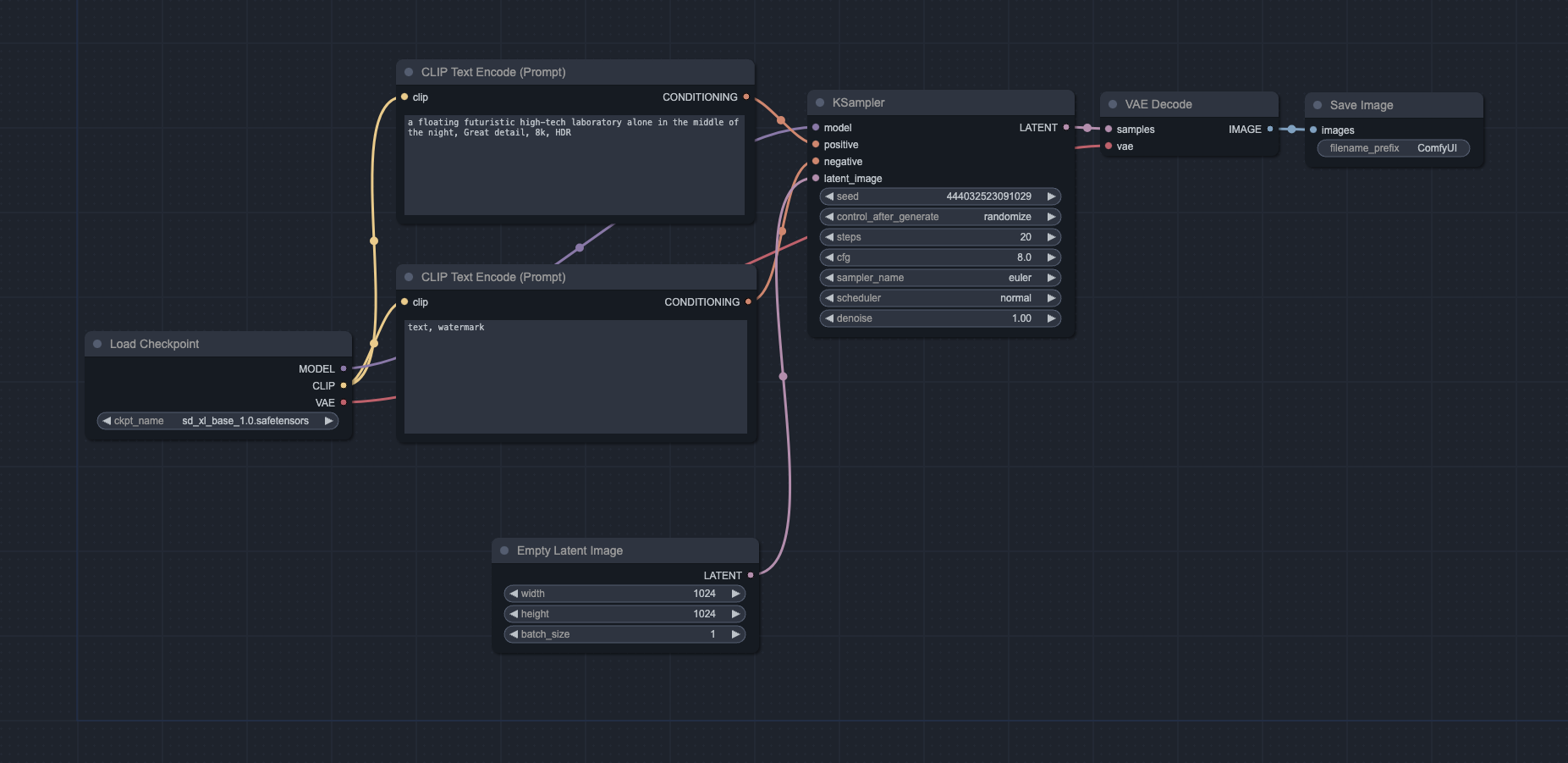
Example Prompts and Outputs
Disclaimer
This is an alpha version. It can generate pipelines that may not work as intended and may require manual fixes.
The model was trained utilizing the Alpaca format for prompts. Consequently, it is recommended to structure the prompts in this format to potentially enhance the quality of the outputs:
Below is an instruction that describes a task, paired with an input that provides further context. Write a response that appropriately completes the request.
### Instruction:
Below is a description of the ComfyUI pipeline; please generate a ComfyUI JSON for it.
### Input:
{your idea}
### Response:
To improve quality, it is advisable to explicitly specify the main nodes to be used in the pipeline.
Inference Providers
NEW
This model isn't deployed by any Inference Provider.
๐
Ask for provider support
Model tree for tema7707/comfyui-llm-alpha
Base model
unsloth/llama-3-70b-bnb-4bit



